通过阿里云平台或者腾讯云平台,开通短信服务,在平台填入相关信息,短信配置启用,消息模版启用即可发送。
通过qq邮箱或其他电子邮箱,开通邮件发送服务,邮件配置启用,消息模版启用后即可进行发送。
阿里云短信开通流程
💡注意:以下是平台提供的变量,申请模板时请参考
登录模板: {"code":"验证码"}
忘记密码模板:{"code":"验证码"}。
告警通知模板:{"organization":"设备所属组织", "deviceName":"设备名称", "severity":"告警等级", "type":"告警类型", "triggerValue":"触发值", "createTime":"告警时间"}。
清除密码模板: {"code":"验证码" }。
1.登录阿里云。
2.搜索短信服务,点击产品详情页。
3.查看产品流程,按照新手指引进行操作,完成后可免费开通,进行免费测试短信。

4.开通短信服务后,平台新增短信配置如下图所示:选择短信平台和填入对应的accessKeyId和accessKeySecret。

5.短信消息模板的配置:选择对应的消息配置,填入短信平台相关信息,启用后点击发送按钮可进行测试(模板用途为告警通知时不可发送测试,传入参数不一致)。发送记录可在消息记录里面进行查看。


腾讯云短信开通流程
1.登录腾讯云。
2.搜索短信服务,点击产品详情页。
3.查看产品流程,按照新手指引进行操作,完成后可免费开通,进行免费测试短信。

4.按照腾讯云的短信配置相关步骤进行短信配置。

5.开通短信服务后,平台新增短信配置如下图所示:选择短信平台和填入对应的accessKeyId和accessKeySecret。

6.短信消息模板的配置:选择对应的消息配置,填入短信平台相关信息,启用后点击发送按钮可进行测试。发送记录可在消息记录里面进行查看。

邮件开通流程
示例:qq邮件
1.登录qq邮箱。
2.点击左上角设置功能,选择账号栏往下拉会有POP3/IMAP/SMTP等服务。
3.进入管理服务,按照流程操作步骤,开通邮件发送服务。

4.消息配置中选择邮件,填入邮件开通后的相关信息,选择启用。

5.消息模板中,选择邮件消息配置并启用的,新增并启用,点击发送进行邮件测试是否成功。

6.点击邮件模板发送按钮,填入发送信息,确认发送,消息记录查看。


钉钉开通流程
1.打开网址链接,进入到钉钉开放平台界面。
https://open-dev.dingtalk.com/?spm=ding_open_doc.document.0.0.3088777dhTUpb5#/
2.首次登录钉钉,选择加入组织(公司平台),获得授权。
3.在应用开发中,点击企业内部应用中的钉钉应用,点击创建应用。

4.创建应用:输入应用名称,应用描述,应用图标,最后点击保存。

5.点击创建酷应用,进入界面选择小程序添加并配置。

6.最后复制AgentId,凭证与基础信息里面复制clientID和clientSecret。


7,在钉钉权限管理中,将这三个权限进行申请权限即可。

8,最后在平台消息配置里面,选择钉钉,将AgentId,clientID和clientSecret复制填入,启用后在消息模板选择该配置并选择用途即可使用。

💡 注意
当要实现告警通知联动时,告警联系人中的电话必须填入钉钉注册的电话,否则通知不成功。
阿里云电话开通流程
1.打开链接并登录阿里云账号。
https://www.aliyun.com/?spm=5176.3047821.0.0.264c70b4T5n8Q9
2.搜索语音服务并进入控制台开通服务。
3.进入控制台后按需购买专属模式或公共模式下的套餐包。
4.根据所买套餐创建相应模板等待审批通过(账号无关联资质的需提交资质并等待阿里云审批通过后创建)
注意:模板内容中必须带有${deviceName}(设备名称)${severity}(告警等级) 两个变量。
示例:尊敬的用户,您好!您的${deviceName}设备,触发${severity}级的告警,请尽快处理。


5.如果购买套餐为专属模式,则需要申请真实号码。
6.最后在平台消息配置里面,选择电话,将对应的accessKeyId,accessKeySecret和模板编号复制填入,专属模式则需要填入申请的专属号码,启用后在消息模板选择该配置并选择用途即可使用。


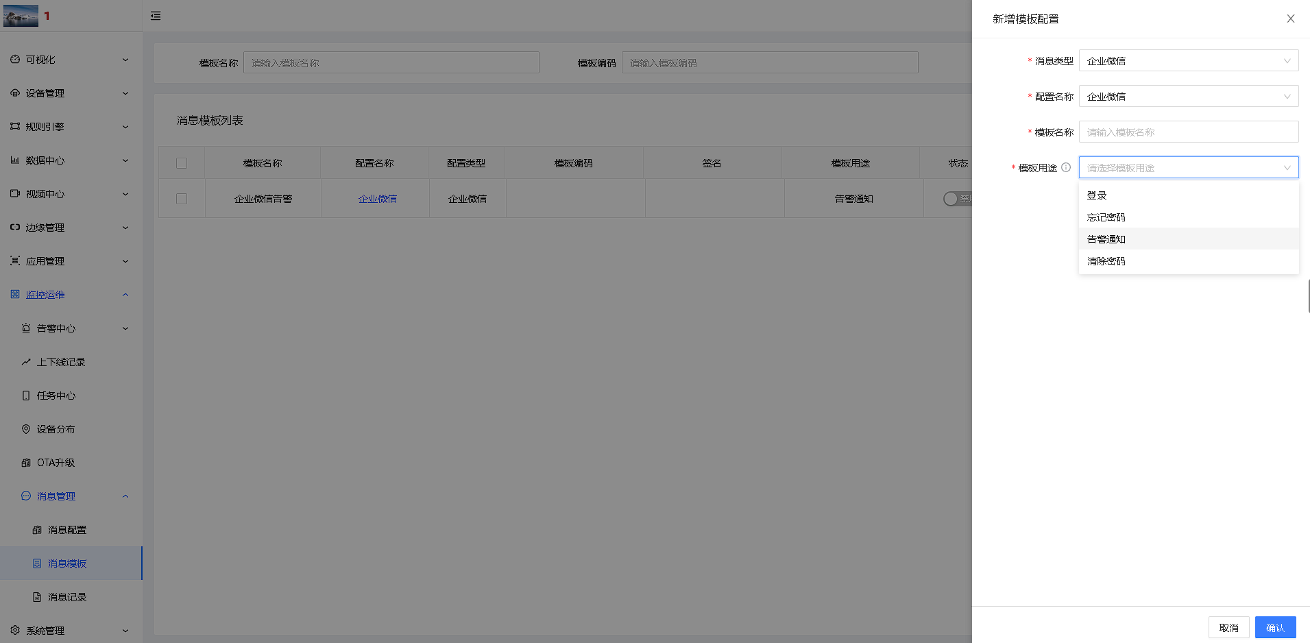
企业微信开通流程
1、创建应用
访问地址:
点击 “企业登录”


2、查看企业ID和Secret
查看企业ID,点击“我的企业”,找到最下面的企业ID

查看Secret需通过企业微信查看,不能通过WEB页面查看。点击“应用管理”,然后点击想要查看的应用。

AgentId在secret上面,消息配置也需要用到。

登录企业微信,查看Secret

3.登录平台租户管理员账号,消息配置中选择企业微信,将上述相关参数对照填入。

4.创建好消息配置后并启用,在消息模板中选择企业微信配置及模板用途。
💡 提示
消息配置需要启用后才能在消息模板中进行选择。

