1、创建【GNSS-子设备】产品
描述:根据下面【5】个步骤操作。



物模型,已经为您准备,导入即可。最后单击【发布上线】
PS:只有已经发布的模模型,才可以对外展示。

2、创建【GNSS-虚拟网关】设备

3、创建【NodeRED实例-处理GNSS】

【启动】Node-RED实例

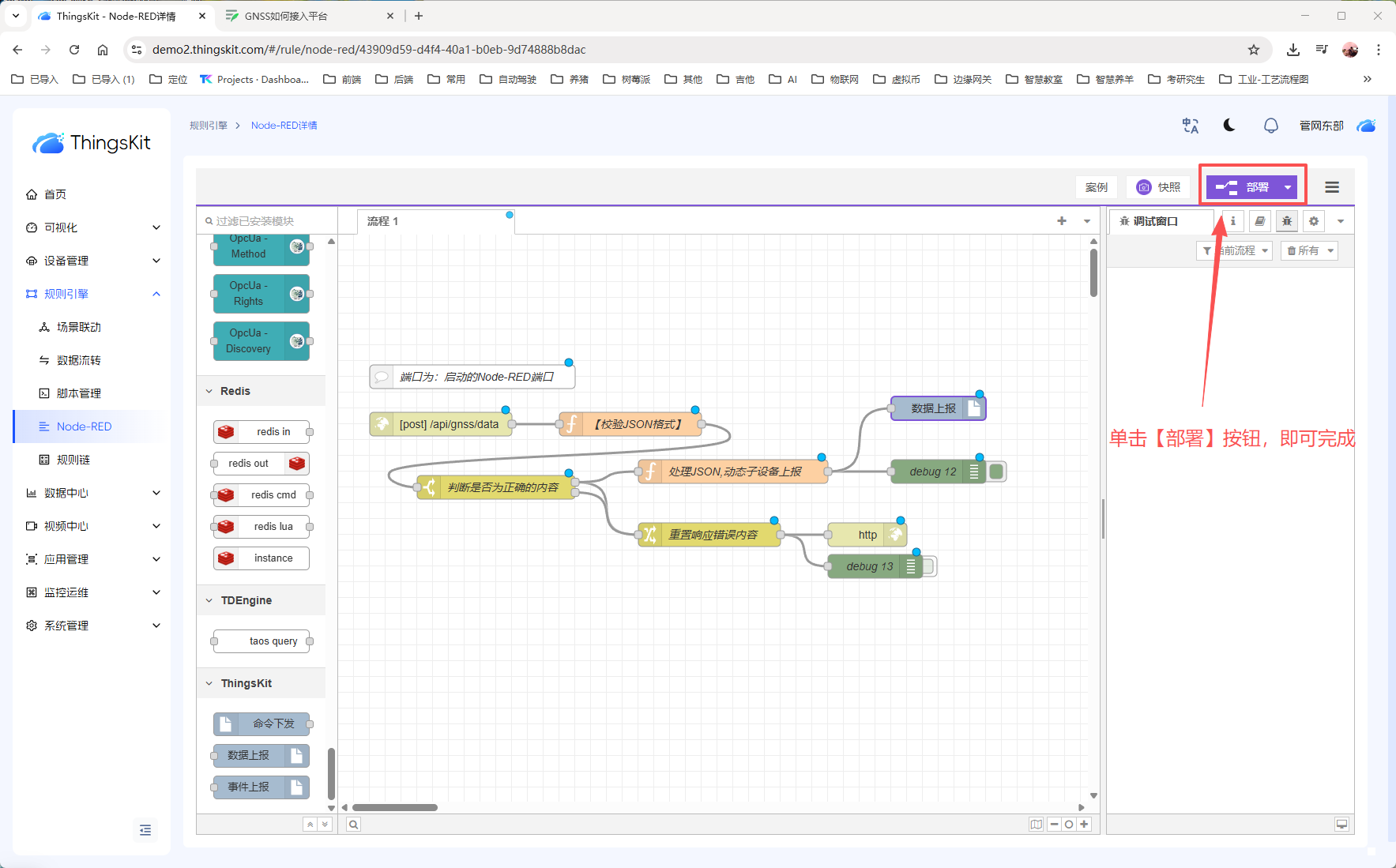
启动成功之后,【单击】进入【详情】,进入【流程编排】页面

4、导入【HTTP接口】流程文件

选择导入的文件


5、绑定【GNSS-虚拟网关】设备
将【数据上报】节点,拖入编辑区,并完成下图两个节点的连接


PS:这里需要配置,咱们刚刚创建的【子设备产品】;以及刚刚创建的【虚拟网关】;
使用虚拟网关+子设备上报的最大好处是可以动态创建,每个GNSS设备,无需关心GNSS有多少台,只要发送数据来,即可自动创建GNSS设备。


6、测试【GNSS设备数据上报】
在postman中,配置好,接口地址。



查看上报数据

