本教程采用HslCommunication PLC模拟工具,模拟欧姆龙PLC接入云腾边缘盒子ThingsKit Edge。
欧姆龙FINS协议简介
欧姆龙FINS协议是一种工业自动化通信协议,主要用于PLC、CNC、机器人等设备间的高效数据交换和控制。它支持以太网、RS-485和光纤等多种通信介质,具备高效性、互操作性、安全性和可靠性,特别适用于实时应用。广泛应用于汽车制造、食品加工、电子组装等领域的实时控制和监控,以及SCADA系统的数据采集和远程监控。
模拟器软件介绍与下载
HslCommunication简介
HslCommunication是一个专注于工业通信的开源项目,提供了丰富的通信协议支持,适用于各种工业自动化场景。它能够实现与多种工业设备如PLC、机器人、传感器、仪表等的数据通信,还能支持不同程序之间的数据交换,包括不同编程语言(如C#、Java、Python)编写的程序之间的通信,以及程序与网页、本地电脑与云服务器之间的数据传输。云腾边缘计算盒子的ThingsKit Edge能够很好的与HslCommunication配合调试。
HslCommunication下载
模拟工具配置

💡重要提示:ThingsKit Edge与本地模拟器测试时,务必关闭本地电脑的防火墙;否则,
ThingsKit Edge与本地模拟器无法成功连接。
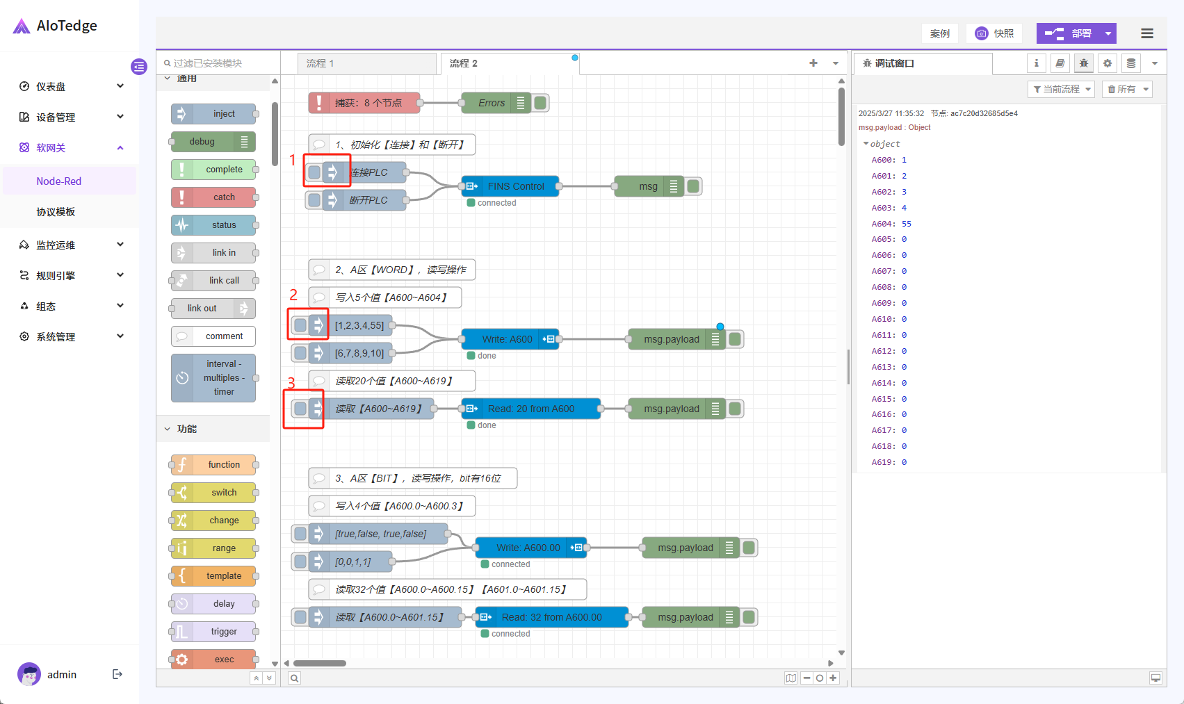
Node-RED配置界面
先修改连接配置

执行操作

示例代码
[{"id":"beb6e99a0b8ad072","type":"FINS Control","z":"92c5ceaabbcd106b","name":"","connection":"97172f6a093bad4f","clockType":"json","clock":"","connectOptionsType":"msg","connectOptions":"options","msgPropertyType":"msg","msgProperty":"payload","commandType":"msg","command":"topic","x":330,"y":160,"wires":[["dc0a0d6f2be841b6"]]},{"id":"dc0a0d6f2be841b6","type":"debug","z":"92c5ceaabbcd106b","name":"","active":true,"tosidebar":true,"console":false,"tostatus":true,"complete":"true","targetType":"full","statusVal":"payload","statusType":"msg","x":530,"y":160,"wires":[]},{"id":"817cb22e32480395","type":"inject","z":"92c5ceaabbcd106b","name":"连接PLC","props":[{"p":"topic","vt":"str"},{"p":"options","v":"{"host":"192.168.1.53","port":9600,"protocol":"tcp","DNA":0,"DA1":120,"DA2":0,"SNA":0,"SA1":38,"SA2":0}","vt":"json"}],"repeat":"","crontab":"","once":false,"onceDelay":0.1,"topic":"connect","x":120,"y":140,"wires":[["beb6e99a0b8ad072"]]},{"id":"be70389b5d1029b8","type":"inject","z":"92c5ceaabbcd106b","name":"断开PLC","props":[{"p":"topic","vt":"str"}],"repeat":"","crontab":"","once":false,"onceDelay":0.1,"topic":"disconnect","x":120,"y":180,"wires":[["beb6e99a0b8ad072"]]},{"id":"a3a3af5458539066","type":"FINS Write","z":"92c5ceaabbcd106b","name":"","connection":"97172f6a093bad4f","addressType":"str","address":"A600","dataType":"msg","data":"payload","msgPropertyType":"msg","msgProperty":"payload","x":330,"y":380,"wires":[["28dff32afe6df606"]]},{"id":"33eb1987d54ffd27","type":"inject","z":"92c5ceaabbcd106b","name":"","props":[{"p":"payload"}],"repeat":"","crontab":"","once":false,"onceDelay":0.1,"topic":"","payload":"[1,2,3,4,55]","payloadType":"json","x":100,"y":360,"wires":[["a3a3af5458539066"]]},{"id":"912ad31b21951348","type":"FINS Read","z":"92c5ceaabbcd106b","name":"","connection":"97172f6a093bad4f","addressType":"str","address":"A600","countType":"num","count":"20","msgPropertyType":"msg","msgProperty":"payload","outputFormatType":"unsignedkv","outputFormat":"","x":360,"y":480,"wires":[["ac7c20d32685d5e4"]]},{"id":"ac7c20d32685d5e4","type":"debug","z":"92c5ceaabbcd106b","name":"","active":true,"tosidebar":true,"console":false,"tostatus":false,"complete":"payload","targetType":"msg","statusVal":"","statusType":"auto","x":570,"y":480,"wires":[]},{"id":"5a5e05953bfc5370","type":"inject","z":"92c5ceaabbcd106b","name":"","props":[{"p":"payload"}],"repeat":"","crontab":"","once":false,"onceDelay":0.1,"topic":"","payload":"[6,7,8,9,10]","payloadType":"json","x":100,"y":400,"wires":[["a3a3af5458539066"]]},{"id":"ae1bbadd12bcf67a","type":"FINS Read","z":"92c5ceaabbcd106b","name":"","connection":"97172f6a093bad4f","addressType":"str","address":"A600.00","countType":"num","count":"32","msgPropertyType":"msg","msgProperty":"payload","outputFormatType":"unsignedkv","outputFormat":"","x":390,"y":780,"wires":[["03a84a67c5aa6008"]]},{"id":"03a84a67c5aa6008","type":"debug","z":"92c5ceaabbcd106b","name":"","active":true,"tosidebar":true,"console":false,"tostatus":false,"complete":"payload","targetType":"msg","statusVal":"","statusType":"auto","x":590,"y":780,"wires":[]},{"id":"8a8a577c8e163a3c","type":"FINS Write","z":"92c5ceaabbcd106b","name":"","connection":"97172f6a093bad4f","addressType":"str","address":"A600.00","dataType":"msg","data":"payload","msgPropertyType":"msg","msgProperty":"payload","x":360,"y":680,"wires":[["c8328b54e885216d"]]},{"id":"fc9ec909ebe9af51","type":"inject","z":"92c5ceaabbcd106b","name":"[true,false, true,false]","props":[{"p":"payload"}],"repeat":"","crontab":"","once":false,"onceDelay":0.1,"topic":"","payload":"[true,false, true,false]","payloadType":"json","x":140,"y":660,"wires":[["8a8a577c8e163a3c"]]},{"id":"05f9c173127a652f","type":"inject","z":"92c5ceaabbcd106b","name":"[0,0,1,1]","props":[{"p":"payload"}],"repeat":"","crontab":"","once":false,"onceDelay":0.1,"topic":"","payload":"[0,0,1,1]","payloadType":"json","x":100,"y":700,"wires":[["8a8a577c8e163a3c"]]},{"id":"70b340da7016910d","type":"catch","z":"92c5ceaabbcd106b","name":"","scope":["444aebe8153af876","8d54f196a5f9de43","0beabc14e05caa6f","a3a3af5458539066","912ad31b21951348","ae1bbadd12bcf67a","8a8a577c8e163a3c","1e3b656bdb6de35c"],"uncaught":false,"x":120,"y":40,"wires":[["3a0c2da3febe9b69"]]},{"id":"3a0c2da3febe9b69","type":"debug","z":"92c5ceaabbcd106b","name":"Errors","active":true,"tosidebar":true,"console":false,"tostatus":true,"complete":"true","targetType":"full","statusVal":"payload","statusType":"auto","x":310,"y":40,"wires":[]},{"id":"c8328b54e885216d","type":"debug","z":"92c5ceaabbcd106b","name":"","active":true,"tosidebar":true,"console":false,"tostatus":false,"complete":"payload","targetType":"msg","statusVal":"","statusType":"auto","x":590,"y":680,"wires":[]},{"id":"28dff32afe6df606","type":"debug","z":"92c5ceaabbcd106b","name":"","active":true,"tosidebar":true,"console":false,"tostatus":false,"complete":"payload","targetType":"msg","statusVal":"","statusType":"auto","x":570,"y":380,"wires":[]},{"id":"12d42835b4637b31","type":"comment","z":"92c5ceaabbcd106b","name":"1、初始化【连接】和【断开】","info":"","x":160,"y":100,"wires":[]},{"id":"b955d617038fdb57","type":"comment","z":"92c5ceaabbcd106b","name":"写入5个值【A600~A604】","info":"","x":150,"y":320,"wires":[]},{"id":"ba5092701646daba","type":"inject","z":"92c5ceaabbcd106b","name":"读取【A600~A619】","props":[],"repeat":"","crontab":"","once":false,"onceDelay":0.1,"topic":"","x":130,"y":480,"wires":[["912ad31b21951348"]]},{"id":"55cd2847af1ca073","type":"comment","z":"92c5ceaabbcd106b","name":"读取20个值【A600~A619】","info":"","x":160,"y":440,"wires":[]},{"id":"149bbb05a1c2f6ba","type":"comment","z":"92c5ceaabbcd106b","name":"2、A区【WORD】,读写操作","info":"","x":160,"y":280,"wires":[]},{"id":"20ab813c261a56a3","type":"inject","z":"92c5ceaabbcd106b","name":"读取【A600.0~A601.15】","props":[],"repeat":"","crontab":"","once":false,"onceDelay":0.1,"topic":"","x":150,"y":780,"wires":[["ae1bbadd12bcf67a"]]},{"id":"85b50ba83362380f","type":"comment","z":"92c5ceaabbcd106b","name":"读取32个值【A600.0~A600.15】【A601.0~A601.15】","info":"","x":240,"y":740,"wires":[]},{"id":"1765eb460b3dd113","type":"comment","z":"92c5ceaabbcd106b","name":"写入4个值【A600.0~A600.3】","info":"","x":160,"y":620,"wires":[]},{"id":"e53918e82a6b7dee","type":"comment","z":"92c5ceaabbcd106b","name":"3、A区【BIT】,读写操作,bit有16位","info":"","x":190,"y":580,"wires":[]},{"id":"97172f6a093bad4f","type":"FINS Connection","name":"PLC1","host":"127.0.0.1","port":"9600","MODE":"CSCJ","MODEType":"CS","protocol":"","protocolType":"env","ICF":"128","DNA":"","DA1":"","DA2":"","SNA":"","SA1":"","SA2":"","autoConnect":false}]